Dos Cucharas
Dos Cucharas

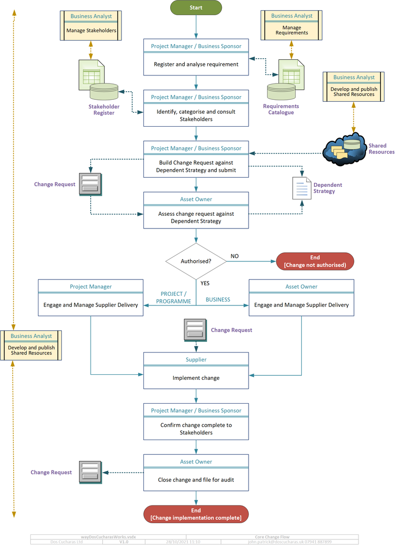
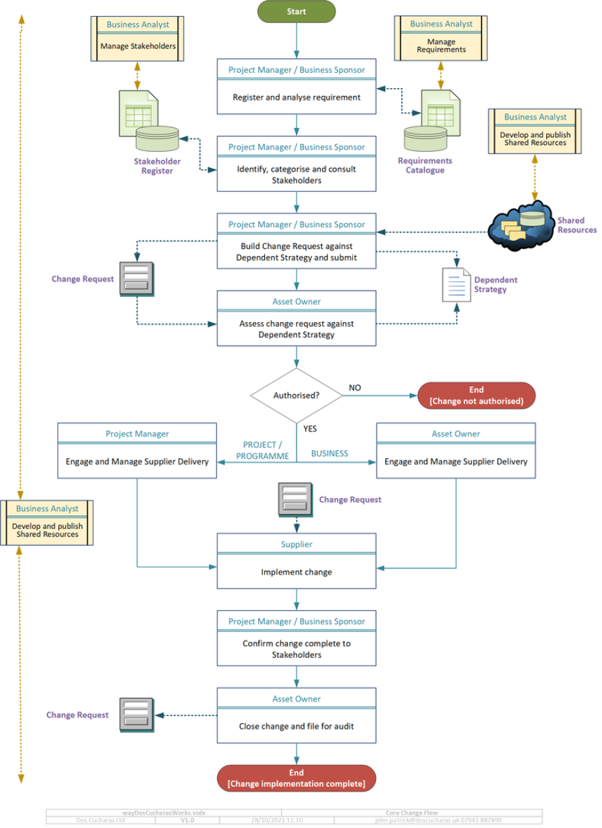
Dos Cucharas - Core Change Flow

In response to a number of client requests, we have a core change flow to begin our change flow analysis with the client.

 

Typically, we:

  • work closely with the client to understand their requirements
  • introduce the core change flow as a starting point to discuss how we can meet the client requirements 
  • adapt, agree and baseline the core change flow and philosophy with the client
  • proceed with the core change flow as the basis for the required elements of the IT Business Analysis project
  • regularly review and adapt the core change flow in line with the client's change project.
Print | Sitemap
© Dos Cucharas Limited 2025